Observium for onsite network monitoring

logo

Observium for offsite network monitoring

logo

Fuji Copier

logo

Laser Printer

logo

Network Switch

logo

Power Distribution Unit

logo

Windows Server

logo

Dell Server

logo

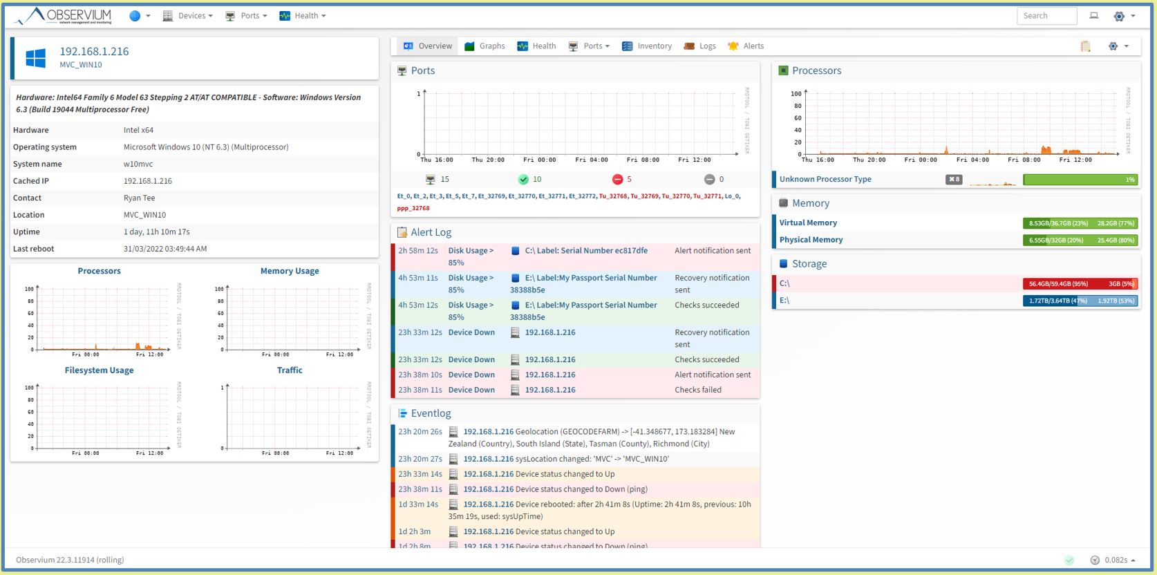
Windows 10 (Virtual Machine)

logo

Email Alert Notification on Server Disk & Memory below threshold

logo

Email Alert Notification on Office Device (Printer) in shutdown and in ready state

logo